Kubernetes – oder auch „K8s“ – hat die „multi-cloudiale“ IT-Landschaft im Sturm erobert. Doch nur die wenigsten Nutzer wollen sich mit der Komplexität einer Do-It-Yourself-Implementierung auseinandersetzen. Der letzte Schrei der stressfreien Container-Orchestrierung sind vielmehr kommerzielle Distributionen: ausgetestet, praxiserprobt und hoffentlich unkaputtbar.
Kubernetes kennt mittlerweile viele Implementierungen; die jüngsten sind Adaptionen für die Edge. „K3s“ bezeichnen die Autoren gar als "architektonisches Wunderprojekt".
Das aktive Engagement der größten Softwareschmieden und ganzer Scharen von Software-Entwicklern hat Kubernetes zur heutigen Popularität als der meistgenutzten Plattform für die Ausführung von containerisierten Anwendungen verholfen. Laut der Cloud Native Computing Foundation (CNCF) gab es im März 2020 insgesamt 109 Tools zum Verwalten containerisierter Anwendungen. 89 Prozent davon setzen auf Kubernetes.
Der Multiplikator: Zwischen 2016 und 2019 ist der Einsatz von Containern in Produktionsumgebungen beinahe explodiert; so entstand ein Markt für Management-Plattformen auf der Basis von Kubernetes (Quelle: CNCF-Umfrage)
(Bild: CNCF-Umfrage)
Laut dem aktuellen Bericht der Cloud Native Computing Foundation vom Mai 2020 unter dem Titel „The State of Cloud-native Development“ vertrauen rund sechs von zehn Entwicklern, die ihre Anwendungen orchestrieren, in irgendeiner Art und Weise auf Kubernetes. Somit ist die Gemeinde 1,7 Millionen stark. 71 Prozent dieser Entwickler haben bei Kaufentscheidungen Mitsprache, entweder beratend oder als Mitentscheider – rund 25 Prozent mehr als ihre Kollegen, die mit Kubernetes nichts am Hut haben.
Zu ähnlichen Erkenntnissen gelangte im März 2020 das Marktforschungsinstitut Dimensional Insight in einer Umfrage im Auftrag von VMware. Diese Studie hat auch gezeigt, dass Kubernetes vor allem im unternehmenseigenen Rechenzentrum an Fahrt gewinnt. Satte 64 Prozent der Befragten hätten Kubernetes (auch) in einer On-Premise-Bereitstellung am Laufen.
Der Multiplikator: Zwischen 2016 und 2019 ist der Einsatz von Containern in Produktionsumgebungen beinahe explodiert; so entstand ein Markt für Management-Plattformen auf der Basis von Kubernetes.
(Bild: CNCF-Umfrage)
Kubernetes hat also den Zeitgeist getroffen. Doch in der reinen DIY-Edition reicht Kubernetes in der Regel nicht aus, um die unternehmensweite Bereitstellung von Containern in einer hybriden Umgebung zu zähmen. Sein volles Potenzial entfaltet die Plattform erst durch die Integration mit leistungsstarken Cloud-nativen Erweiterungen. Hier punkten kommerzielle Anbieter von Kubernetes-gestützten Management-Produkten.
Red Hat Openshift mit CoreOS Tectonic/Red Hat CoreOS
Mit Openshift hat die IBM-Tochter Red Hat eine der leistungsstärksten Kubernetes-Plattformen im Köcher. In dem Bericht „Forrester Wave“ vom dritten Quartal 2020 hat das Analystenhaus die Openshift-Plattform als die führende Multi-Cloud-fähige Entwicklungsumgebung für containerisierte Anwendungen eingestuft.
Einen Gang höher schalten: Den Markt für Multicloud-Entwicklungsplattformen dominiert Red Hat/IBM Openshift unter anderem dank der gelungenen Implementierung von Kubernetes.
(Bild: Forrester Wave Multicloud Container Development Platforms 2020/Q3)
Red Hat konnte unter anderem die Technologie von „CoreOS Tectonic“ in Openshift einfließen lassen und aus der Übernahme von Red Hat durch IBM Synergien ziehen. Als einer der führenden Mitwirkenden am quelloffenen Kubernetes-Projekt hat Red Hat die Transformation von Kubernetes von einem reinen Container-Management-Werkzeug zu einer Basisplattform für Hybrid-Cloud-Architekturen maßgeblich mitgestaltet. Aktuell richtet das Unternehmen sein Augenmerk verstärkt auf Edge-Bereitstellungen.
Red-Hat-CTO Chris Wright äußert: „Die nächste Generation von Hybrid-Cloud-fähigen Anwendungen beschränkt sich nicht auf ein Unternehmensrechenzentrum und umso weniger auf eine Bereitstellung in der Public-Cloud.“ Stattdessen würden diese Innovationen „zumindest teilweise am der Netzwerkkante globaler Netzwerke existieren“, um die Anforderungen der Endbenutzer zu erfüllen und geschäftliche Herausforderungen in den Griff zu bekommen, was „nur durch die (Daten)verarbeitung und -Analyse in Nahe-Echtzeit“ erzielt werden könne. Dieses Edge-Wachstum werde aus seiner Sicht von „Daten, 5G, Linux-Containern und Kubernetes“ angetrieben.
Die Adaption an der Edge
Edge-Computing, Cloud-native Technologien und Cloud-Hybridisierung sollen zusammen mit 5G eine Vielzahl neuartiger Nutzungsszenarien ermöglichen, bestätigt Suresh Krishnan, CTO bei Kaloom. Das kanadische Startup entwickelt zusammen mit Red Hat ein vollständig programmierbares und automatisierbares Cloud-natives Netzwerkgewebe für Edge-Rechenzentren in verteilten Bereitstellungen, wie sie bei Telekommunikations-, Festnetz- und Mobilfunkbetreibern gang und gäbe sind.
Die neueste Release von Openshift 4.5 trumpft mit der Unterstützung für die Full-Stack-Automatisierung von Bereitstellungen von VMware vSphere.
Der technologische Vorsprung hat sich in der Popularität von OpenShift als ein Container-Manager bisher kaum reflektiert. In der jährlichen CNCF-Umfrage zum aktuellen Stand von Cloud-nativen Technologien kam Red Hats Open Shift am Ende des vergangenen Jahres erst auf Platz Neun unter den zehn beliebtesten Container-Orchestrierern durch die Ziellinie.
Stand: 08.12.2025
Es ist für uns eine Selbstverständlichkeit, dass wir verantwortungsvoll mit Ihren personenbezogenen Daten umgehen. Sofern wir personenbezogene Daten von Ihnen erheben, verarbeiten wir diese unter Beachtung der geltenden Datenschutzvorschriften. Detaillierte Informationen finden Sie in unserer Datenschutzerklärung.
Einwilligung in die Verwendung von Daten zu Werbezwecken
Ich bin damit einverstanden, dass die Vogel IT-Medien GmbH, Max-Josef-Metzger-Straße 21, 86157 Augsburg, einschließlich aller mit ihr im Sinne der §§ 15 ff. AktG verbundenen Unternehmen (im weiteren: Vogel Communications Group) meine E-Mail-Adresse für die Zusendung von Newslettern und Werbung nutzt. Auflistungen der jeweils zugehörigen Unternehmen können hier abgerufen werden.
Der Newsletterinhalt erstreckt sich dabei auf Produkte und Dienstleistungen aller zuvor genannten Unternehmen, darunter beispielsweise Fachzeitschriften und Fachbücher, Veranstaltungen und Messen sowie veranstaltungsbezogene Produkte und Dienstleistungen, Print- und Digital-Mediaangebote und Services wie weitere (redaktionelle) Newsletter, Gewinnspiele, Lead-Kampagnen, Marktforschung im Online- und Offline-Bereich, fachspezifische Webportale und E-Learning-Angebote. Wenn auch meine persönliche Telefonnummer erhoben wurde, darf diese für die Unterbreitung von Angeboten der vorgenannten Produkte und Dienstleistungen der vorgenannten Unternehmen und Marktforschung genutzt werden.
Meine Einwilligung umfasst zudem die Verarbeitung meiner E-Mail-Adresse und Telefonnummer für den Datenabgleich zu Marketingzwecken mit ausgewählten Werbepartnern wie z.B. LinkedIN, Google und Meta. Hierfür darf die Vogel Communications Group die genannten Daten gehasht an Werbepartner übermitteln, die diese Daten dann nutzen, um feststellen zu können, ob ich ebenfalls Mitglied auf den besagten Werbepartnerportalen bin. Die Vogel Communications Group nutzt diese Funktion zu Zwecken des Retargeting (Upselling, Crossselling und Kundenbindung), der Generierung von sog. Lookalike Audiences zur Neukundengewinnung und als Ausschlussgrundlage für laufende Werbekampagnen. Weitere Informationen kann ich dem Abschnitt „Datenabgleich zu Marketingzwecken“ in der Datenschutzerklärung entnehmen.
Falls ich im Internet auf Portalen der Vogel Communications Group einschließlich deren mit ihr im Sinne der §§ 15 ff. AktG verbundenen Unternehmen geschützte Inhalte abrufe, muss ich mich mit weiteren Daten für den Zugang zu diesen Inhalten registrieren. Im Gegenzug für diesen gebührenlosen Zugang zu redaktionellen Inhalten dürfen meine Daten im Sinne dieser Einwilligung für die hier genannten Zwecke verwendet werden. Dies gilt nicht für den Datenabgleich zu Marketingzwecken.
Recht auf Widerruf
Mir ist bewusst, dass ich diese Einwilligung jederzeit für die Zukunft widerrufen kann. Durch meinen Widerruf wird die Rechtmäßigkeit der aufgrund meiner Einwilligung bis zum Widerruf erfolgten Verarbeitung nicht berührt. Um meinen Widerruf zu erklären, kann ich als eine Möglichkeit das unter https://contact.vogel.de abrufbare Kontaktformular nutzen. Sofern ich einzelne von mir abonnierte Newsletter nicht mehr erhalten möchte, kann ich darüber hinaus auch den am Ende eines Newsletters eingebundenen Abmeldelink anklicken. Weitere Informationen zu meinem Widerrufsrecht und dessen Ausübung sowie zu den Folgen meines Widerrufs finde ich in der Datenschutzerklärung.
Suse und das Erbe von Rancher Labs
Der Red-Hat-Erzrivale Suse hat eine eigene CNCF-zertifizierte K8s-Distribution namens „CaaS Platform“ (kurz für Container as a Service) im Köcher. Mit der Akquisition von Rancher Labs kam Suse im Juli in den Besitz der leistungsstarken Enterprise Kubernetes Management-Plattform und einer leichtgewichtigen Distribution von Kubernetes für die Edge namens „K3s“ (k3s.io).
K3s ist ein kleines architektonisches Wunderprojekt. Es implementiert die Kubernetes-API als eine einzelne Binärdatei mit einer kompakten Größe von weniger als 40 Megabyte.
Schematische Darstellung der Funktionsweise von K3s
(Bild: Rancher Labs)
Die vollständige Konformität der k3s-Distribution mit Kubernetes-Standards wurde von der CNCF (Cloud Native Computing Foundation) zertifiziert. YAML-Anweisungen für eine voll ausgewachsene Kubernetes-Plattform gelten auch für ein k3s-Cluster.
Um die Bereitstellung von K3s zu erleichtern, hat Rancher Labs nebenbei auch ein Betriebssystem für K3s entwickelt, das „k3OS“ (k3os.io). k3OS spezialisiert sich auf den Betrieb von Kubernetes in ressourcenarmen Computerumgebungen, insbesondere für IoT-Anwendungen an der Edge.
Ein Leichtgewicht: Die Initialisierung von k3OS.
(Bild: Rancher Labs)
Die leichtgewichtige Software rühmt sich sehr moderater Systemvoraussetzungen. K3s unterstützt beispielsweise „ARM64“ und „ARMv7“ mit maßgeschneidert optimierten Binärdateien und multiarch-Images und läuft sogar auf einem „Raspberry Pi“. Zur Orchestrierung eines Clusters genügt bereits eine Compute-Instanz mit 512 MB Arbeitsspeicher.
Das Rancher-Team hat für K3s ein leichtgewichtiges verteiltes Blockspeichersystem namens „Longhorn“ und eine grafische Benutzerschnittstelle entwickelt.
Die Technologie von Rancher fließt in künftige Versionen der Suse CaaS Platform, verspricht die charismatische Suse-Geschäftsführerin Melissa Di Donato. Rancher wird seinerseits weiterhin mehrere Kubernetes-Plattformen und mehrere Betriebssysteme unterstützen, darunter alle von der Cloud Native Computing Foundation zertifizierten Kubernetes-Varianten, einschließlich „Google GKE“, „Amazon EKS“ und „Microsoft AKS“ sowie Projekte wie „SAP Gardener“. Das dürfte interessant werden.
VMware vSphere mit Tanzu
VMware hat Kubernetes zur Kontrollebene der eigenen Workloads gekürt und damit die „K8-Benutzererfahrung“ durch die Hintertüre ins Rechenzentrum importiert.
VMware hat sich die groß angelegte Anwendungsmodernisierung seiner Kunden auf die Fahnen geschrieben. Mit „Tanzu“ auf „VMware vSphere“ will das Unternehmen „die schnellste Methode“ geschaffen haben, um „Kubernetes-Workloads auf bestehende Infrastrukturen loszulassen“.
Tanzu ist VMwares eigene Implementierung einer Kubernetes-Plattform für die Cloud. Sie besteht aus drei Funktionalitätsbereichen („run/build/manage“):
einer Kubernetes-Runtime namens „Tanzu Kubernetes Grid“ (zuvor Pivotal Container Service, eine kommerzielle Weiterentwicklung der Cloud Foundry von Pivotal) zur Bereitstellung von Kubernetes-Clusters auf vSphere, im Kern-Datacenter und an der Edge, wie auch in der Public Cloud
einer Build-Engine,
einer Suite von Management-Diensten.
VMware setzt in Tanzu auf „cf-for-k8s“ (kurz für Cloud Foundry für Kubernetes). Es handelt sich dabei um ein Kubernetes-natives Artefakt zur Bereitstellung von Cloud Foundry auf einem Kubernetes-Cluster und eine offizielle Alternative zu „KubeCF“, die ohne „BOSH“ auskommt. Der Verzicht auf BOSH erlaubt die direkte Anbindung der Cloud Foundry Application Runtime an Kubernetes-native Komponenten wie das Container-Dienstprogramm „kpack“, die Service-Mesh-Plattform „Istio“ (anstelle von Cloud Foundry „GoRouter“), die CLI kapp (als ein Ersatz für die BOSH CLI) und die Logging-Lösung „fluentd“.
Visualisierung eines Kubernetes-Clusters mit „Istio“ im Dashboard von Dynatrace: Ressourcen und ihre Verbraucher im Überblick.
(Bild: Dynatrace)
Mit der Einführung von vSphere 7 Update 1 vom September 2020 hat VMware die Kubernetes-Integrationskomponente in „vSphere mit Tanzu“ umbenannt (in Englisch: vSphere with Tanzu). Eben diese Funktionalität stellt das wesentliche Highlight der Aktualisierung dar. Um bestehenden Kunden eine „entwicklerfreundlich schlüsselfertige“ Infrastruktur bereitzustellen, läuft vSphere 7 mit Tanzu jetzt auf vSphere und vSphere Distributed Switches (vDS), ohne hierzu die Bereitstellung des vollständigen VCF-Stacks vorauszusetzen.
Visualisierung des Verlaufs der Transaktionen auf einem Kubernetes-Cluster in der Dynatrace-Plattform
(Bild: Dynatrace)
Microsoft Azure Kubernetes im unternehmenseigenen Rechenzentrum
Bei Azure Kubernetes handelt es sich um einen K8s-Dienst aus der Wolke, mit dem Unternehmen ihre containerisierten Anwendungen wahlweise on-premises, in dem öffentlichen Teil der Azure-Cloud oder auf „Azure Stack“ in einer Private-Azure-Umgebung ausführen können, zum Beispiel an Bord eines U-Bootes ohne aktive Konnektivität, versprach Microsoft vor rund zwei Jahren in einer Pressemeldung. Das Unternehmen hatte damals mit Project „Natick“ (in der zweiten Generation) einen „echten“ Container an den Orkney-Inseln in Schottland in die Tiefsee abgesenkt und konnte das kleine autarke Rechenzentrum Mitte September 2020 nach rund zwei Jahren Unterwasserbetrieb bergen.
Der Abschluss dieser Phase des Experiments gab Microsoft einen Anlass zum Feiern: Die Ausfallrate der Server in Tiefseebetrieb habe gerade einmal ein Achtel jener an Land erreicht. Der geringere Verschnitt beim Untersee-Betrieb ist natürlich ein Bonus für jede Orchestrierungsplattform.
Ein autark orchestrierter Tiefsee-Container: Mitte September 2020 konnte Microsoft das experimentelle Tiefsee-Rechenzentrum „Project Natick“ nach rund zwei Jahren Unterwasserbetrieb bergen.
(Bild: Microsoft)
Wie dem auch sei. Mit Azure Stack können Unternehmen ihre App-Container je nach geografischem Schwerpunkt der Daten, den aktuellen Anforderungen an die Datenhoheit, der Verfügbarkeit von Kapazitäten und ähnlichen Kriterien wahlweise im eigenen Rechenzentrum vor Ort oder auf Azures Cloud-Infrastruktur starten – nur leider nicht ganz so leicht migrieren (siehe dazu den Bericht: „Azure im eigenen Rechenzentrum“).
Azure Kubernetes trumpft mit einer engen Integration mit Microsofts leistungsstarken DevOps-Tools aus dem Visual Studio-Ökosystem.
SAP Gardener
Unter dem Namen Gardener hat SAP eine quelloffene Software zur Verwaltung von Kubernetes-Clustern im Köcher. Gardener ist eine quelloffene, Kubernetes-native Erweiterung, die auf der Aggregationsebene des Orchestrierers aufsetzt. Dank seiner ausgeklügelten Kontrollebene meistert Gardener die Bereitstellung von K8s-as-a-Service als einen vollständig verwalteten Dienst im Rechenzentrum wie auch in der Wolke (siehe dazu auch den Bericht „SAP Gardener: Kubernetes-as-a-Service für das Rechenzentrum und die Cloud“).
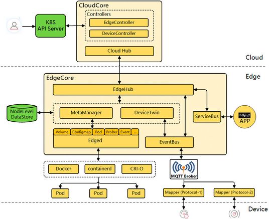
Ende September hat die CNCF die Edge Computing-Plattform „KubeEdge“ als ein Inkubationsprojekt akzeptiert. KubeEdge entstand bei der Huawei-Tochter Futurewei.
Schematische Darstellung der Funktionsweise von KubeEdge
(Bild: KubeEdge)
KubeEdge unterstützt mehrere Edge-Protokolle und versucht sich auf die Bereitstellung einer vereinheitlichten Kontrollebene für die Verwaltung von Cloud- und Edge-Anwendungen sowie der zugehörigen Ressourcen. Zu den Highlights der Plattform zählen optimierte Knotenkomponenten und Runtimes, bidirektionale Multiplexing-Messaging-Kanäle und die Autonomie lokaler Geräte über die Metadatenpersistenz am Rand. Edge-Agenten sollen Container und IoT-Endpunkte bei Unterbrechungen der Konnektivität autark managen können.
Das Fazit der Autoren
Googles Verbitterung im Zusammenhang mit dem kommerziellen Erfolg von Kubernetes ist schon lange kein Geheimnis mehr; denn auf dem sprichwörtlichen Mist von „K8s“ wächst Unternehmens-IT der nächsten Generation. Kubernetes-basierte Orchestrierungsplattformen haben nicht nur die Entstehung der Multi-Cloud ermöglicht, sondern holen neuerdings auch Edge-Workloads auf das Steuerungspult.
Leistungsstarke Management-Plattformen auf K8 gibt es mittlerweile eine ganze Menge. Jetzt haben die Unternehmen die Qual der Wahl.
* Das Autorenduo Anna Kobylinska und Filipe Pereira Martins arbeitet für McKinley Denali Inc. (USA).