Auf der Veranstaltung „Nutanix Next“, die vom 7. bis 9. Mai 2025in Washington stattgefunden hat, präsentierte sich der Hersteller Nutanix als VMware-Alternative mit Mehrwert - vor allem durch neue Kubernetes-Angebote.
Rajiv Ramaswami, President & CEO Nutanix, präsentiert in seiner Keynote „Nutanix Move“, das die Migration von „VMware ESXi“ und „Hyper-V“ wesentlich erleichtert.
(Bild: Dr. Jakob Jung)
Alles auf Kubernetes: Mit einer Reihe neuer Offerten für Container, vor allem die führende Container Plattform Kubernetes, punktete Nutanix auf seiner Next Konferenz in Washington, D.C. vor mehr als 5.000 Teilnehmern. Zunächst ging es um die Multicloud. Dazu äußert Rajiv Ramaswami, President & CEO Nutanix, in seiner Keynote: „Unser Ziel ist es, Ihnen die Verlagerung von Anwendungen aus Ihrer aktuellen Infrastruktur in die Nutanix-Plattform zu erleichtern. Damit machen wir sie zukunftssicherer und bereiten sie auf eine Multi-Cloud-Umgebung vor.“
Nutanix arbeite bereits seit einiger Zeit mit Public-Cloud-Anbietern zusammen. „2020 begannen wir mit AWS, indem wir unsere Lösung auf Bare Metal zur Verfügung stellten. 2022 folgte Azure. In diesem Jahr freue ich mich, die Verfügbarkeit von Nutanix auf Google Cloud anzukündigen. Der Early Access wird im Sommer dieses Jahres erfolgen, die allgemeine Verfügbarkeit später im Jahr“, so der CEO.
Bekanntes im Neuen
Eine der wichtigsten Neuigkeiten hat sogar deutsche Wurzeln: Tobi Knaup, jetzt VP und General Manager Cloud Native Nutanix, begann seine berufliche Laufbahn als Assistent an der TU München. Er gründete 2013 das Hamburger Start-up Mesosphere, das 2019 zu D2IQ umfirmierte und 2023 von Nutanix übernommen wurde. Mit der Umbenennung ging eine Abwendung von „Apache Mesos“ und die volle Konzentration auf Kubernetes einher.
Knaup berichtet: „Bei D2IQ waren wir zuletzt etwa 130 Personen. Wir hatten von Anfang große Kunden wie die Kreuzfahrtlinie Royal Caribbean und die amerikanische Luftwaffe USAF, was sehr ungewöhnlich für ein Start-up ist. Wir haben große Erfahrung mit Produktionssystemen. Wir sind stolz darauf, schon damals die führende unabhängige Kubernetes-Plattform gewesen zu sein. Die „Nutanix Kubernetes Platform“ (NKP) ist zwar neu, beruht aber auf unserer ausgereiften Technologie.“
Nutanix Kubernetes Platform (NKP) 2.14 (März 2025) erweitert die Anzahl der validierten und von NKP verwalteten Kubernetes-Services auf 13, indem es eine von „Harbor“ betriebene, produktionsbereite Image-Registry hinzufügt, die es Kunden erlaubt, Kubernetes-Cluster in Unternehmensqualität zu betreiben. Darüber hinaus wurde in dieser Version die Integration mit der „Nutanix Objects Storage“-Technik hinzugefügt für ein breiteres Portfolio an Datendiensten für Kubernetes auf der „Nutanix Cloud Platform“ (NCP).
Zur „Nutanix Kubernetes Platform“ (NKP) gehört eine übersichtliche Benutzeroberfläche.
(Bild: Nutanix)
NKP bietet jetzt einen Container Object Storage Interface (COSI)-Treiber für Nutanix Objects Storage, mit dem Benutzer deklarativ Nutanix Objects Storage-Buckets unter Verwendung von Kubernetes Custom Resource Definitions (CRDs) erstellen und verwalten können. Mit dieser Integration müssen Betreiber nicht mehr manuell Buckets für die Speicherung erstellen und verwalten, was es viel einfacher macht, den Objektspeicher für Cloud-native Anwendungen zu nutzen.
Wenn NKP außerdem auf „Nutanix Cloud Clusters“ (NC2) läuft, kann bei dies Anwendungen helfen, die in virtuellen Maschinen (VMs) laufen und ebenso containerisierten Anwendungen auf Kubernetes. Kubernetes-Cluster unterstützen standardmäßig nur 110 Pods pro Knoten. Beim Skalieren besteht die Gefahr, dass größere Knoten Ressourcen verschwenden.
Es ist zwar möglich, die maximal unterstützte Anzahl von Pods pro Knoten zu ändern, doch erfordert dies Fachwissen, um sicherzustellen, dass es in der Produktion funktioniert. Außerdem kann eine Änderung der Pod-Obergrenze die Rückwärtskompatibilität und den Betrieb anderer Open-Source-Projekte beeinträchtigen.
Arbeiten mit Cloud Clusters
NC2 kann mit dem lokalen NVMe/SSD-Speicher auf NC2-Bare-Metal-Knoten für eine konsistente Leistung sorgen. Wenn containerisierten Anwendungen viele persistente Volumes mit garantiertem Durchsatz und IOPS benötigen, müssen Kunden mehr für Ihren Hyperscaler bezahlen.
Außerdem erhalten Worker Nodes die gleichen Leistungsvorteile, wenn sie Pods ausführen. Dies reduziert auch die Konfiguration für containerisierten Anwendungen, da NC2 die Gesamtleistung des NC2-Clusters gemeinsam nutzen kann, anstatt sie auf Cloud-basierte Volumes aufzuteilen. Nutanix-Storage bietet darüber hinaus Enterprise-Funktionen wie Komprimierung und Erasure Encoding, die die Bare-Metal-Kosten vermindern.
Cloud Native AOS
Die auf der Nutanix Next vorgestellte „Nutanix Cloud Native AOS“ (CN-AOS)-Anwendung wird die im März 2024 veröffentlichte Lösung „Nutanix Data Services for Kubernetes“ (NDK) erweitern. Cloud Native AOS” baut auf NDK auf und adressiert zusätzlich containerisierte Workloads, ohne dass ein Hypervisor erforderlich ist.
Stand: 08.12.2025
Es ist für uns eine Selbstverständlichkeit, dass wir verantwortungsvoll mit Ihren personenbezogenen Daten umgehen. Sofern wir personenbezogene Daten von Ihnen erheben, verarbeiten wir diese unter Beachtung der geltenden Datenschutzvorschriften. Detaillierte Informationen finden Sie in unserer Datenschutzerklärung.
Einwilligung in die Verwendung von Daten zu Werbezwecken
Ich bin damit einverstanden, dass die Vogel IT-Medien GmbH, Max-Josef-Metzger-Straße 21, 86157 Augsburg, einschließlich aller mit ihr im Sinne der §§ 15 ff. AktG verbundenen Unternehmen (im weiteren: Vogel Communications Group) meine E-Mail-Adresse für die Zusendung von Newslettern und Werbung nutzt. Auflistungen der jeweils zugehörigen Unternehmen können hier abgerufen werden.
Der Newsletterinhalt erstreckt sich dabei auf Produkte und Dienstleistungen aller zuvor genannten Unternehmen, darunter beispielsweise Fachzeitschriften und Fachbücher, Veranstaltungen und Messen sowie veranstaltungsbezogene Produkte und Dienstleistungen, Print- und Digital-Mediaangebote und Services wie weitere (redaktionelle) Newsletter, Gewinnspiele, Lead-Kampagnen, Marktforschung im Online- und Offline-Bereich, fachspezifische Webportale und E-Learning-Angebote. Wenn auch meine persönliche Telefonnummer erhoben wurde, darf diese für die Unterbreitung von Angeboten der vorgenannten Produkte und Dienstleistungen der vorgenannten Unternehmen und Marktforschung genutzt werden.
Meine Einwilligung umfasst zudem die Verarbeitung meiner E-Mail-Adresse und Telefonnummer für den Datenabgleich zu Marketingzwecken mit ausgewählten Werbepartnern wie z.B. LinkedIN, Google und Meta. Hierfür darf die Vogel Communications Group die genannten Daten gehasht an Werbepartner übermitteln, die diese Daten dann nutzen, um feststellen zu können, ob ich ebenfalls Mitglied auf den besagten Werbepartnerportalen bin. Die Vogel Communications Group nutzt diese Funktion zu Zwecken des Retargeting (Upselling, Crossselling und Kundenbindung), der Generierung von sog. Lookalike Audiences zur Neukundengewinnung und als Ausschlussgrundlage für laufende Werbekampagnen. Weitere Informationen kann ich dem Abschnitt „Datenabgleich zu Marketingzwecken“ in der Datenschutzerklärung entnehmen.
Falls ich im Internet auf Portalen der Vogel Communications Group einschließlich deren mit ihr im Sinne der §§ 15 ff. AktG verbundenen Unternehmen geschützte Inhalte abrufe, muss ich mich mit weiteren Daten für den Zugang zu diesen Inhalten registrieren. Im Gegenzug für diesen gebührenlosen Zugang zu redaktionellen Inhalten dürfen meine Daten im Sinne dieser Einwilligung für die hier genannten Zwecke verwendet werden. Dies gilt nicht für den Datenabgleich zu Marketingzwecken.
Recht auf Widerruf
Mir ist bewusst, dass ich diese Einwilligung jederzeit für die Zukunft widerrufen kann. Durch meinen Widerruf wird die Rechtmäßigkeit der aufgrund meiner Einwilligung bis zum Widerruf erfolgten Verarbeitung nicht berührt. Um meinen Widerruf zu erklären, kann ich als eine Möglichkeit das unter https://contact.vogel.de abrufbare Kontaktformular nutzen. Sofern ich einzelne von mir abonnierte Newsletter nicht mehr erhalten möchte, kann ich darüber hinaus auch den am Ende eines Newsletters eingebundenen Abmeldelink anklicken. Weitere Informationen zu meinem Widerrufsrecht und dessen Ausübung sowie zu den Folgen meines Widerrufs finde ich in der Datenschutzerklärung.
Es stellt Nutanix AOS Storage als eine Reihe von Microservices bereit, die innerhalb von Kubernetes laufen. Dadurch wird die Integration von Datendiensten in Anwendungen ermöglicht, die durch ein vollwertiges Enterprise-Storage-System unterstützt werden. CN-AOS containerisiert Nutanix-Speicher und integriert so Enterprise Resiliency, Day-2-Operations und Sicherheit in heterogene Kubernetes-Cluster, die in öffentlichen Clouds oder auf Bare-Metal-Servern bereitgestellt werden.
Die Integration von persistenten Datendiensten in Cloud-Native-Anwendungsumgebungen kann nun auch ohne Hypervisor erfolgen. Dadurch wird eine nahtlose Verwaltung und Portabilität von containerisierten Anwendungen und deren Daten mit herkömmlichen virtualisierten Rechenzentren ermöglicht.
Datenpersistenz für Kubernetes
Containerisierte Anwendungen bestehen aus einer Sammlung von Microservices, die von Kubernetes orchestriert werden und zusammenarbeiten. Cloud-native Microservices sind in der Regel zustandslos und werden in kontrollierten, monolithischen Hyperscaler-Umgebungen mit einer separaten Datenpersistenzschicht bereitgestellt, die von jedem Hyperscaler bereitgestellt wird. Die Bereitstellung von Containern in der Hybrid-Cloud, einschließlich Bare-Metal-Instanzen, erfordert einen neuen Ansatz für die Verwaltung persistenter Daten in verschiedenen Kubernetes-Umgebungen.
Anwendungen, die mit einem PaaS-Datenservice erstellt wurden, können in der Regel nur in der öffentlichen Cloud des jeweiligen Anbieters bereitgestellt werden. Wenn eine Anwendung aufgrund eines Ausfalls auf Ebene der Availability Zone (AZ), der Region oder sogar der Public Cloud nicht mehr verfügbar ist, muss die Datenpersistenzschicht auch am Zielstandort vorhanden sein, damit die Anwendung wiederhergestellt werden kann. Dies muss getrennt von der Kubernetes-Anwendung verwaltet werden, was das Risiko beim Failover im Katastrophenfall erhöhen kann.
Die Speicherung persistenter Daten innerhalb der Kubernetes-Anwendung selbst löst diese beiden Herausforderungen. Dadurch wird einer der Hauptvorteile von Microservices und Kubernetes erreicht: eine flexible Bereitstellung mit reduziertem Risiko.
Enterprise AI
Die neue Version von „Nutanix Enterprise AI“ (NAI) bietet eine tiefe Integration mit „Nvidia Enterprise AI“, einschließlich „Nvidia NIM“ und dem „Nvidia Nemo“-Framework. Mit dieser Version sollen agentenbasierte KI-Anwendungen in Unternehmen schneller eingesetzt werden können, indem die Erstellung, Ausführung und Verwaltung von Modellen und Inferenzdiensten in verschiedenen Umgebungen vereinfacht wird.
Das aktualisierte NAI-Angebot umfasst eine gemeinsam genutzte Modelldienstmethodik, die Ressourcen und Modelle für mehrere Anwendungen rationalisiert. Darüber hinaus beinhaltet es ein zentrales LLM-Modell-Repository, das für sichere und private Verbindungen zu generativen KI-Anwendungen und -Agenten konzipiert ist.
Eine IDC-Studie zeigt, wie Unternehmen die Nutanix Cloud Platform nutzen, um ihre IT-Betriebseffizienz und -Leistung zu steigern, die Verwaltung zu vereinfachen und die IT-Komplexität im Vergleich zu ihren bisherigen virtualisierten Infrastrukturen zu reduzieren. Die Analysten schreiben der Nutanix Cloud Platform im Vergleich zu Vorgängervarianten eine verbesserte Skalierbarkeit, Zuverlässigkeit und Leistung zu, während sie gleichzeitig Kosteneinsparungen durch eine bessere Ressourcennutzung und eine höhere Personaleffizienz ermöglichen. Dabei erzielten die Unternehmen eine Kostenreduktion um 41 Prozent, einen Return on Investment von 391 Prozent über drei Jahre sowie schon in sieben Monaten ein Payback auf ihre Investition.
Dave Pearson, Research Vice President, Infrastructure Systems, Platforms and Technologies Group, IDC Canada, erklärt: „Jeder Anwendungsfall wird KI nutzen und es gibt eine enorme Verschiebung der Ausgaben. Vor allem in der Kundeninteraktion bietet KI in der Cloud schon jetzt enorme Vorteile. Die Nutanix Cloud Platform wird diesen Trend noch beschleunigen und Agentic AI zum Durchbruch verhelfen.“
Das erweiterte Nutanix-Ökosystem
Nutanix vertieft seine Partnerschaft mit anderen Technologie-Anbietern. Dazu schließt sich das Unternehmen mit zahlreichen Cybersecurity-Partnern zusammen und passt sich an das NIST Cybersecurity Framework 2.0 an. Zu den neuen Partnerschaften zählen Qualys, Tenable, Cyberark, Check Point, Palo Alto Networks, F5, Cohesity, HYCU, Rubrik, Veeam, Crowdstrike, Bigid, Accuknox und Sysdig.
Besonderes Gewicht hat die neue Allianz mit Pure Storage: Diese Zusammenarbeit kombiniert die Nutanix Cloud Infrastructure, die auf dem Nutanix AHV Hypervisor und Nutanix Flow Virtual Networking und Security basiert, mit „Pure Storage Flasharray“ über NVMe/TCP. Die Lösung kommt im Sommer als Early Access und soll bis Jahresende generell verfügbar sein.
Rajiv Ramaswami, President & CEO Nutanix, sagte dazu in seiner Keynote: „Wir haben die Cloud-Plattform von Nutanix mit dem Flasharray von Pure integriert. Ich und (Pure Storage CEO) Charles Giancarlo haben viele Jahre bei Cisco zusammengearbeitet. Und ich sage Ihnen, wenn Sie mich vor ein paar Jahren gefragt hätten, ob Pure und Nutanix zusammenkommen würden, hätte ich mir das nicht einmal vorstellen können. Aber heute sind wir hier [...], um Ihnen diese Weltklasse-Lösung zu liefern.“
Die Kooperation folgt einer ähnlichen Partnerschaft mit Dell Technologies: Die Integration der „Dell Powerflex“ mit der Nutanix Cloud Platform (NCP) ist jetzt allgemein verfügbar. Generell verfolgt Nutanix die Strategie, mit den Anbietern von externer Storage zusammenzuarbeiten und wahrscheinlich werden in naher Zukunft weitere Kooperationen vereinbart werden.
Nutanix als VMware-Alternative
Angesichts der Turbulenzen rund um Broadcom/Vmware, das die Preise stark erhöht hat, positioniert sich Nutanix als attraktive und kostengünstige Alternative. In ähnlicher Weise greifen auch Red Hat mit „Openshift“ und Suse mit „Rancher“ VMware an, aber laut deutschen Nutanix-Partnern kann Nutanix einige entscheidende Vorteile in die Waagschale werfen:
Hamza Nadi, Head of Solution Sales bei SVA, berichtet: „Broadcom bleibt für uns ein wichtiger Partner mit über 1000 Kunden, aber wir haben auch in den letzten zehn Jahren bereits über 200 Kunden erfolgreich zu Nutanix migriert. Die Stärken von Nutanix liegen in der Plattform und im Ökosystem. Wir selbst haben mehr als 50 Spezialisten für Nutanix an Bord. Erst vor kurzem haben wir ein kleines Unternehmen mit 150 VMs in einer Woche migriert. Bei größeren Kunden dauert es etwas länger, denn diese benötigen ein Wartungsfenster. Die Migration selbst ist hoch automatisiert mit 'Nutanix Move' , das sehr stabil und umfangreich ist.“
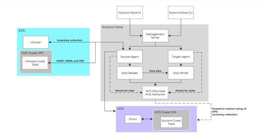
Die Architektur von „Nutanix Move“ für „ESXi“ verwendet vCenter für die Inventarisierung und „vSphere“-Storage-APIs for Data Protection (VADP), das „Virtual Disk Development Kit“ (VDDK) und „Changed Block Tracking“ (CBT) für die Datenmigration.
(Bild: Nutanix)
Martin Schor, CEO der Schweizer Axians Amanox AG führt aus: „Wir haben rund 70 Nutanix Kunden und verabschieden uns gerade von VMware. Es gibt ein großes Interesse bei den Kunden an einer Migration weg von VMware. Der Weg dauert länger und der Markt schaut es sich genau an. Die Schmerzen sind da, aber die Kosten allein sind kein Grund. Der Mehrwert der Technologie ist der Schlüssel und hier hat Nutanix viel zu bieten. Wir sind auch Red Hat Partner, aber sehen es eher als Ergänzung.“
Nils Christian Herbig, Principal Consultant HCI & Storage bei Kramer & Crew betont: „Wir sind der älteste deutsche Partner von Nutanix und haben jetzt den Premier Status erreicht sowie den Award als 'EMEA Momentum Partner' gewonnen. Die Kunden wollen eine Alternative zu VMware und da ist einzig Nutanix sinnvoll. Es ist von der Handhabung einfacher zu installieren als die Linux Alternativen. Wir haben seit zehn Jahren Erfahrungen mit der Migration von VMware zu Nutanix. Von einigen Software- Herstellern gibt es noch keine Freigaben, sonst gibt es keine technischen Probleme. Das Move Tool funktioniert sehr gut. Beispielsweise haben wir 150 VMs an einem Wochenende migriert, sonst dauert es oft mehrere Wochen. Wir können die manchmal erwähnten langen Migrationszeiten nicht nachvollziehen.“
Michael Hillewaert, CEO der Metsi Group aus Belgien, schildert: „Wir arbeiten nicht länger mit VMware, sondern fokussieren uns auf die Migration zu Nutanix, auch in Deutschland. Die wichtigste Herausforderung: Der Kunde muss bereit sein und sich auf eine andere Mentalität einlassen. Die Migration selbst ist leicht, die Änderung der Gewohnheiten schwieriger. Die Akzeptanz wird unterschätzt. Die Motivation zum Umstieg ist zunächst finanziell. Aber wenn die Kunden das Werkzeug sehen, erkennen sie den Wert. Wir beginnen mit einem Workshop, dann folgt die Entwurfsphase, anschließend Migration. Die Nachsorge ist am wichtigsten. Die Spannbreite unserer Migrationen reicht von 100 VMs bis zu 40.000 VMs.“