FNT Command 10 veröffentlicht Von IT bis Facility - Software für die Steuerung von Rechenzentren
Als „Startschuss für die intelligente IT von morgen“ bezeichnet FNT, Anbieter von integrierter Software für das IT- und Infrastruktur-Management, seine jüngstes Major Release „FNT Command 10“. Die Version enthält neue Funktionen, die für die Herausforderungen der digitalen Transformation einen entscheidenden Mehrwert bieten sollen.
Anbieter zum Thema

Die Digitalisierung verändert die Spielregeln in allen Bereichen der Wirtschaft und Gesellschaft. An der Schwelle zur digitalen Revolution war es für Verantwortliche aus IT, Telekommunikation und Rechenzentren noch nie so wichtig, die vorhandenen Ressourcen detailgenau zu kennen, um sie effizient einsetzen und managen zu können.
Doch mit der voranschreitenden Digitalisierung zu einer umfassend vernetzten Welt entstehen neue, komplexe Infrastrukturen, die den Wettbewerb auf ein internationales Niveau heben. Diese Herausforderungen verlangen nach einem Werkzeug, das den Aufbau skalierbarer und leistungsfähiger Infrastrukturen bestmöglich unterstützt.
Mit dem aktuellen Release FNT Command 10 verfügen IT-Verantwortliche über das richtige Planungs- und Management-Werkzeug, dem sie beim Aufbau moderner IT-Landschaften vertrauen können. Der Hersteller will unter dem Motto „Intelligent, Integriert & Anwender-fokussiert“ ein Standardsoftware anbieten, „die bereits heute die Anforderungen von morgen beantworten kann, intelligent und anwenderfreundlich.
Mehr Intelligenz
Für den Anwender bedeutet das vor allem, die richtigen Informationen per Knopfdruck abrufen und anhand von visuellen Auswertungen komplexe Zusammenhänge schneller verstehen zu können. Dabei stehen realitätsnahe Informationen aus dem umfassenden Datenbestand von FNT Command für Entscheidungen rund um die IT-Infrastruktur, Rechenzentrums- und Netzkapazitäten zur Verfügung.
Unter dem Aspekt „intelligent“ wurden Funktionen entwickelt, um Arbeitsprozesse effektiver zu unterstützen. Damit Anwender sich auf das Wesentliche konzentrieren können, werden aus einer riesigen Datenmenge nur die benötigten und relevanten Informationen gefiltert, aufbereitet und bereitgestellt.
Für die Visualisierung von Daten steht das integrierte „FNT Command Dashboard“ zur Verfügung, das anhand von grafischen Analysen die schnelle Identifikation und den zielgerichteten Einsatz von Potentialen und Ressourcen erleichtert. In Zusammenarbeit mit Kunden und Partnern wurden für verschiedenste Anwendungsbereiche in IT, Telekommunikation und Rechenzentren vordefinierte Analysen entwickelt, die den Datenzugriff auf Kapazitäts-, Ressourcen- und Trendanalysen beschleunigen.

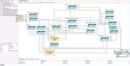
Ein weiteres intelligentes Feature ist die innovative Technologie des neuen Moduls „FNT Graphic Center“ (siehe: Screenshot1), das komplexe Infrastrukturen interaktiv visualisiert. So können Ansichten von Objekten mitsamt deren logischen Verbindungen und Abhängigkeiten schnell und einfach auf jeder Detailebene erzeugt werden.
Das hilft dabei einen Einblick in komplexe Infrastrukturen zu erhalten, der sich verschiedenen Filter- und Konfigurationsfunktionen an jegliche Anwendungsfälle anpassen kann. Planungen und Simulationen können somit schneller durchgeführt und die Auswirkungen von Änderungen mit allen Abhängigkeiten leichter identifiziert werden.
Mehr Integration
Der zweite Entwicklungsschwerpunkt wurde mit den neuen Integrationsszenarien gesetzt. Dafür wird die reibungslose Kommunikation mit externen Systemen mithilfe der neuen fachlichen Schicht „FNT Business Gateway“ gewährleistet, die einen performanten Datenaustausch sowie die einfache Integration von FNT Command in bestehende Systemlandschaften unterstützt. Die integrierten Prüflogiken gewährleisten gleichzeitig den korrekten Zugriff auf die Datenbank von FNT Command.
Mit der Standardintegration der App „FNT Command Mobile“ in FNT Command lassen sich auch mobile Anwendungsszenarien leichter in bestehende Arbeitsprozesse integrieren. Zudem wurden die Voraussetzungen geschaffen, um FNT Command 10 mit dem im Juli erscheinenden „FNT Service Planet 3“ enger miteinander zu verzahnen und nahtlos zu integrieren. So will der Hersteller über den gesamten IT-Management-Workflow einen reibungsloser Datenaustausch gewährleisten.

Mit der Vereinfachung von Arbeitsprozessen und einer verbesserten Usability wurde der dritte Entwicklungsschwerpunkt auf den Anwender gelegt. So wird mit der neuen Volltextsuche „Easy Search“ in FNT Command (siehe: Abbildung 2) eine neue Möglichkeit geschaffen, modulübergreifend Informationen in der gesamten Datenbank abzurufen. Zugleich ermöglicht ein modernes grafisches User Interface mit neuen Funktionen die intuitive Bedienung von fachspezifischen Anwendungen.
Positive Resonanz
Bereits drei Monate vor dem offiziellen Release-Termin wurden die neuen Produktinnovationen auf der internationalen Technik-Messe CeBIT im März 2015 und während des FNT User Group Meetings im April einem breiten Publikum vorgestellt. Die Ankündigung der neuen Funktionen stieß auf großes Interesse.
Die Fraport AG entschied sich bereits vor der offiziellen Verfügbarkeit der neuen Version für die Migration auf das neue Release 10 von FNT Command. Der verantwortliche Senior Manager Networks Klaus Schultz-Fademrecht begründet den Entschluss wie folgt : „Aufgrund der langjährigen und sehr guten Erfahrung mit FNT Command hat sich die Fraport AG frühzeitig für den Einsatz des neuen Release 10 entschieden, um für die bevorstehenden betriebsrelevanten Veränderungen mit dem erweiterten Funktionsumfang bestens ausgerüstet zu sein.“ Neben der Reduktion künftiger Update-Kosten seien besonders die Standardintegration der neuen Management-Dashboards sowie der verbesserte Workflow durch die neue FNT Command Mobile App wesentliche Aspekte für die Entscheidung gewesen.
Artikelfiles und Artikellinks
(ID:43473137)